工作台-功能概览
使用具有后台管理员权限的账号登录 BuildingAI 后,点击左下方「工作台」即可进入后台管理面板。
如果没有看到「工作台」按钮,请向站点管理者确认当前登录账号是否具有管理员权限。
数据看板
用于查看站点数据,如访问人次、页面访问量、功能使用量、token消耗、充值订单数量等(beta版本暂未更新数据统计功能)

模型管理
用于管理和创建大模型,BuildingAI 已预置部分主流AI大模型厂商及其AI模型,站长只需要输入对应大模型的密钥即可启用。用户可在前台的AI功能中选择并使用已开启的大模型。

MCP工具
用于管理和创建 MCP 服务,支持手动创建和使用 JSON 导入,支持 SSE 类型的链接模式。MCP 服务会显示在前台「对话」功能的「工具」中,用户可选择合适的 MCP 工具来增强AI回答效果,例如使用"联网搜索"MCP工具,AI回答会自动联网获取最新数据来回复用户,有效增强回答的实时性。

智能体
用于管理和创建智能体,通过设置智能体的提示词、大模型等参数后,可发布到前台页面「智能体广场」供所有用户在线使用,具体教程请点击智能体查看

知识库
用于管理和创建知识库,可以导入不同格式的文件资料,使用AI进行自动清洗和向量化处理后,结合智能体使用,从而增强AI对于回答的精准度。使用场景包括企业智能客服、产品知识问答、企业文档查询等等,支持对知识库进行多角色权限控制,有效进行数据隔离。

对话管理
对话记录
用户在使用「AI对话」功能后,将会产生对应的对话记录,管理员可以查看每条对话记录的内容和token消耗等信息

对话配置
用于配置「AI对话」功能的前台界面,包括标题、示例问题等等均可自定义配置。

用户管理
用户列表
用于管理在站点注册的用户,可为其分配角色权限,如设置为管理员,让该用户可以访问后台(用于团队成员管理站点,请谨慎对普通用户开放管理权限)。
支持手动创建新用户并绑定手机号或邮箱。

充值管理
用于设置充值套餐,开启后可在前台显示,用户可选择套餐并充值获取算力,算力可用户AI功能的消耗。例如「AI绘画」设定为每次消耗100算力,则用户需要先支付充值获取算力,才能使用该功能。充值套餐由站长自定义价格和算力值。
订单管理
可以查看用户的充值的订单记录,包括充值数量、实付金额、支付状态、订单数量、累计金额等数据。
DIY 中心
微页面
通过可视化地拖拽各种的组件,站长能够自定义创建非常丰富的页面,例如企业官网、产品图册、博客等页面,扩展性非常强。

页面布局
预设5种不同形式的站点布局风格,可在右侧实时预览效果。支持新增菜单、调整菜单顺序,每个菜单可以跳转到系统页面、插件页面、微页面以及自定义链接(如定向到智能体页面),十分灵活,帮助站长快速装修前台页面。

财务管理
财务中心
用于查看和统计整个站点的运营数据,例如累计收入金额、订单数量、用户总人数等等。
余额明细
用于查看每个用户的算力消耗情况。
权限管理
用于配置站点后台菜单,可以新增或删除菜单。支持新增角色,每个角色可以单独配置不同的功能访问权限,用于给不同用户配置角色,实现权限控制。例如站长属于超级管理员,可使用全权功能,
系统设置
用于配置站点名称、图标、备案信息、支付配置等信息。
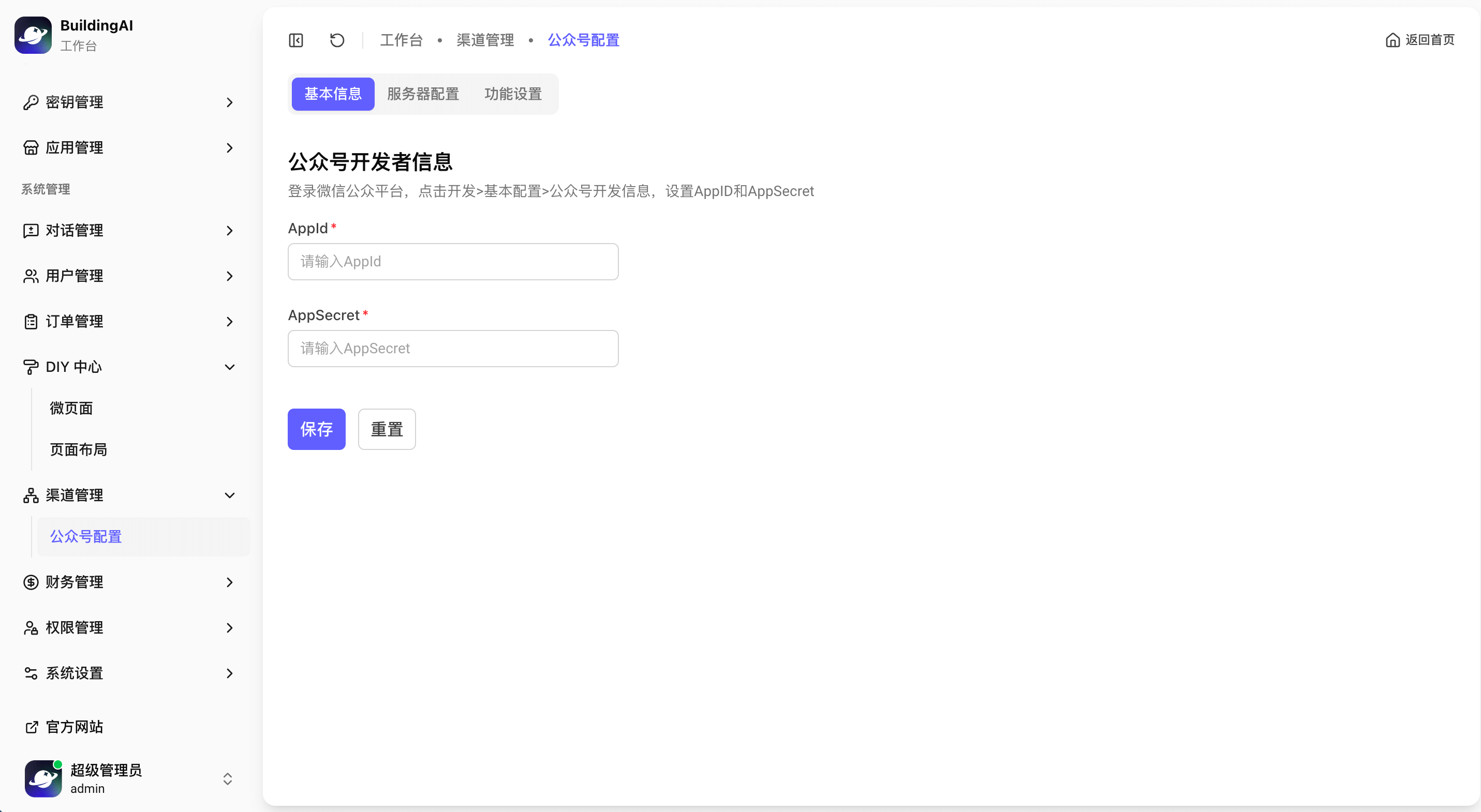
渠道管理
用于配置站点微信扫码登录的功能,需要先注册微信公众号,并获取开发者AppID和密钥,按要求填入对应域名授权即可使用。